It's really important to do your homework before creating a raid array - especially if you are using it as your primary OS volume.
Raid is essentially using 2+ data channels to access your data instead of 1, which you can expect to at least double your data access time. This is something that can be noticed in everyday computing immediately.
Instead of accessing your data at the typical ~60-75 MB/s - you can expect 120-450+ MB/s depending on the number of drives you are using.
Be very wary of RAID-0 arrays though. I'm sure all of us have suffered a hard drive failure at some point and if ANY drive in a RAID-0 array fails - your data is gone forever - end of story. You can get around this with a RAID-1 or RAID-5 array, but you simply lose out on performance with a parity array.
A good rule of thumb is to never put anything that cannot be replaced on a RAID-0 array. A good way to get around this is to either using another hard drive for automated backups or anther RAID-5 array as a backup volume.
Another thing to watch out for are PCI raid cards which I have been using up until 2 months ago. The maximum data transfer speed of the PCI interface is a major bottleneck - although you may have a 10 disc RAID-0 array on it, the maximum transfer rate of standard PCI interface is 133 MB/s which with RAID overhead even on 2 drives is less than 100 MB/s.
The workaround is to build a RAID-0 volume using onboard RAID conrollers that allow that dedicate 1 SATA channel per drive.
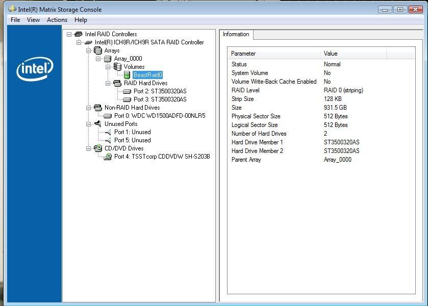
On my system I have built a 5-disc RAID-0 array using:
5x Seagate 320G, 16 MB cache, 7200 RPM drive
Asus Maximus Formula motherboard
128 KB stripe size
64-bit OS for enhanced memery addressing in RAID calculations :clap:
Its important to use matched HDD's here. I have tried dissimilar drives in this configuration with lesser results. My advice is to use regular HDD's - I have used Raptors before and the performance/cost ratio simply isn't worth it unless you have waay to much money kicking around - besides the max size of these raptors is like 150G which doesn't give you a very big volume when you are all done (600-750GB vs. 1.5 TB+ ?? with a typical 6 channel onboard controller).
Below are the results with this configuration.
Most of my major computing is repairing/extracting large .rar archives that I download from newsgroups and also video processing movies using DVDShrink and Nero and the performance is simply staggering. I can rip through any movie using DVDShrink in under a minute which would take any single drive volume 5-30 minutes depending on drive and bus speeds.
http://img340.imageshack.us/img340/7...enchhi2.th.jpg